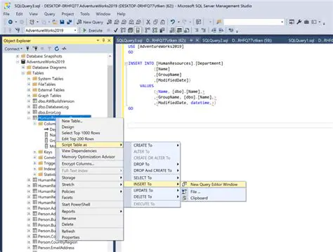
Import data directly into an existing Microsoft SQL Server database Oct 13, 2025 by wbrum.org 29 views